-
MVC 프레임워크 만들기교육 자료 2022. 8. 21. 16:07
프런트 컨트롤러 패턴
- 모든 요청을 단일 handler(처리기)에서 처리하도록 하는 패턴
- 중앙 집중식 요청 처리 메커니즘
- 스프링 웹 MVC 프레임워크의 DispatcherServlet(프런트 컨트롤러 역할)도 프런트 컨트롤러 패턴으로 구현돼 있음
Forward vs Redirect
- forward
- 서블릿에서 클라이언트(웹 브라우저)를 거치지 않고 바로 다른 서블릿(또는 JSP)에게 요청하는 방식
- URL 주소가 달라지지 않음
- forward 방식은 서버 내부에서 일어나는 요청이기 때문에 HttpServletRequest, HttpServletResponse객체가 새롭게 생성되지 않음(공유됨)
- RequestDispatcher dispatcher = request.getRequestDispatcher("포워드 할 서블릿 또는 JSP")
dispatcher.forward(request, response)
- redirect
- 서블릿이 클라이언트(웹 브라우저)를 다시 거쳐 다른 서블릿(또는 JSP)에게 요청하는 방식
- URL 주소가 달라짐
- redirect 방식은 클라이언트로부터 새로운 요청이기 때문에 새로운 HttpServletRequest, HttpServletResponse 객체가 생성됨
- HttpServletResponse객체의 sendRedirect( ) 이용
- http://www.differencebetween.net/technology/difference-between-forward-and-redirect/
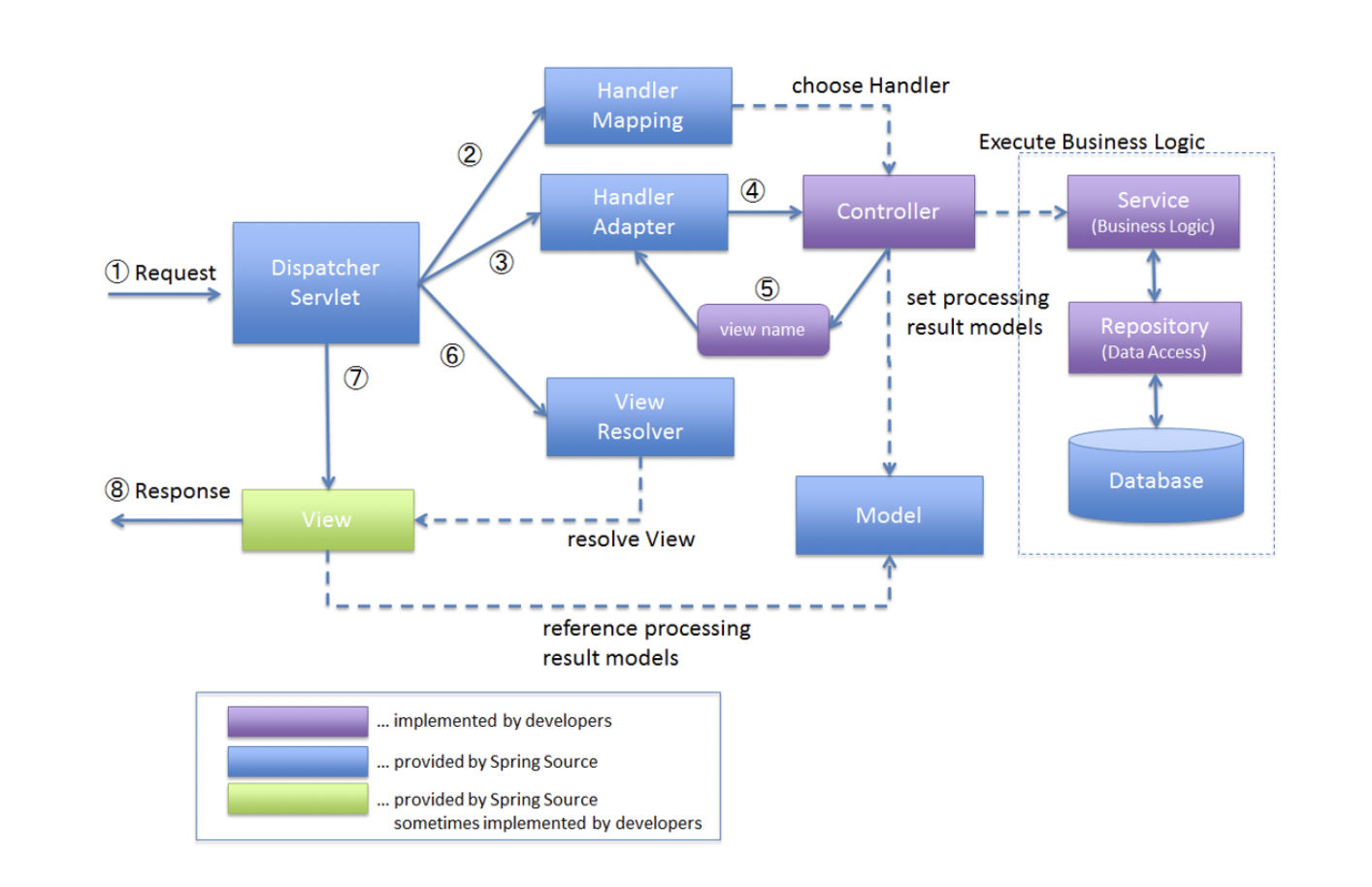
스프링 웹 MVC 프레임워크
실습
- MVC 프레임워크
- DispatcherServlet
- HandlerMapping
- HandlerAdapter
- ViewResolver
- 실습 코드
참고 자료
'교육 자료' 카테고리의 다른 글
DI 프레임워크 만들기 (0) 2022.08.28 Tomcat (0) 2022.08.23 Reflection (0) 2022.08.17 JDBC 프로그래밍 (0) 2022.08.11 도커 및 도커 컴포즈 소개 (0) 2022.08.05